Importação, Organização e Exportação de Dados

Treinamento em R

Boas Práticas na Organização de Projetos

  • Ao iniciar uma nova análise, organize seu trabalho criando um sistema estruturado de pastas:

  • 📁 r_training

  • 📁 scripts/ (código)

  • 📁 data/ (conjuntos de dados)

  • 📁 outputs/ (resultados como gráficos, tabelas, etc.)

graph TD;
A[r_training] --> B[scripts];
A --> C[data];
A --> D[outputs];

graph TD;
A[r_training] --> B[scripts];
A --> C[data];
A --> D[outputs];

Nota

Use minúsculas e hífens (-) em vez de espaços ao nomear pastas, arquivos e objetos em R para manter consistência e facilitar o gerenciamento.

Entendendo Caminhos de Pastas

  • Um caminho é um endereço que indica ao software onde encontrar um arquivo ou pasta no seu computador.

Dois Tipos de Caminhos:

  1. Caminho Absoluto: /Users/yourname/Desktop/r_training
  2. Caminho Relativo: r_training/scripts

A Vantagem de Usar Projetos

O R não sabe automaticamente onde seus arquivos estão. Usar um projeto RStudio cria um atalho que informa ao R onde encontrar tudo, tornando seu fluxo de trabalho mais suave.

Configurando Seu Ambiente

05:00

  1. Crie uma nova Pasta chamada r_training

  2. Crie um Projeto

  • Abra o RStudio.
  • Vá para File > New Project > Existing Directory.
  • Navegue até sua pasta r_training e clique em Open.
  • Clique em Create Project para finalizar.
  1. Abra o Projeto (Clique duas vezes no arquivo para abri-lo no RStudio.)

  2. Execute este comando no Console do RStudio:

usethis::use_course("https://github.com/your-organization/course-repo")
  • Siga as instruções para descompactar os materiais na pasta do seu projeto.

Você está pronto para começar! 🎉

Organizando a Pasta data

graph TD;
A[data] --> B[Raw];
A --> C[Intermediate];
A --> D[Final];

graph TD;
A[data] --> B[Raw];
A --> C[Intermediate];
A --> D[Final];

Raw

  • Dados originais, intocados.
  • Backup recomendado para preservar a integridade.

Intermediate

  • Dados formatados, renomeados e organizados.
  • Pronto para limpeza adicional.

Final

  • Dados limpos e transformados.
  • Pronto para gráficos, tabelas e regressões.

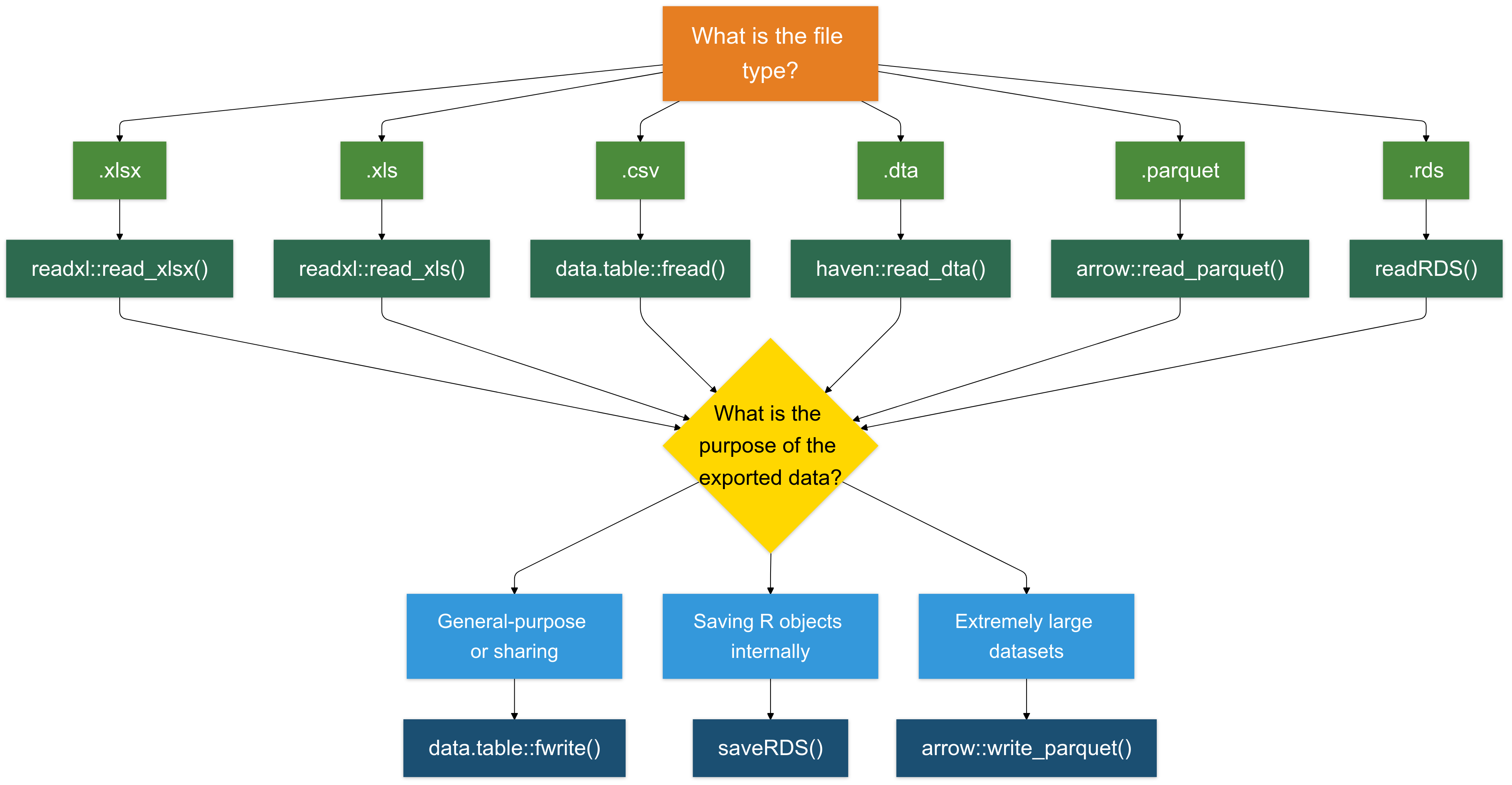
Importar

Preparando Dados para R: Conceitos Gerais e Melhores Práticas

  • Tipos de Documento organizações dependem extensivamente de planilhas (ler)

  • Formatos de dados comuns incluem:

  • Planilhas (.csv, .xlsx, xls…): Padrão para dados estruturados.

  • DTA (.dta): Usado para dados do STATA.

  • Planilhas

  • CSV é geralmente preferível:

  • Mais fácil de importar e processar.

  • Mais compatível em diferentes sistemas e softwares e muito mais leve.

Avançado

O formato Apache Arrow é projetado para lidar com grandes conjuntos de dados de forma eficiente, tornando-o adequado para análise de big data. Arquivos Arrow oferecem operações de leitura/escrita mais rápidas em comparação com formatos tradicionais.

Importando Dados para R

  • Principais Métodos de Importação
  • A biblioteca readxl fornece algumas funções úteis
  • read_xls() para arquivos XLS (.xls).
  • read_xlsx() para arquivos Excel (.xlsx).
  • read_csv() arquivos CSV (.csv).
  • read_dta() para arquivos .dta, usando o pacote haven.
  • readRDS() para arquivos .RDS.
  • Exemplo: Importando um Arquivo .xlsx
  • Para importar um arquivo Excel, você precisará carregar o pacote readxl
# Instalar o pacote se necessário
install.packages("readxl")

# Carregar o pacote readxl
library(readxl)

# Importando dados de um arquivo .xlsx
data <- read_excel("data_tax.xlsx")

Exercício 1: Importação de Dados

Você pode encontrar o exercício na pasta “Exercises/exercise_01_template.R”

10:00

Suas tarefas:

  1. Carregar pacotes usando pacman

  2. Importar três conjuntos de dados:

  • firm_characteristics.csv (use fread)
  • vat_declarations.dta (use read_dta)
  • cit_declarations.xlsx planilha 2 (use read_excel)
  1. Para cada conjunto de dados:
  • Exibir as primeiras 5 linhas
  • Verificar nomes das colunas
  • Limpar nomes com janitor::clean_names()
  1. Bônus: Certifique-se de que as colunas de ID da empresa tenham o mesmo nome em todos os conjuntos de dados

Exercício 1: Soluções

# Carregar pacotes
packages <- c("readxl", "dplyr", "tidyverse", "data.table", "here", "haven", "janitor")
if (!require("pacman")) install.packages("pacman")
pacman::p_load(packages, character.only = TRUE, install = TRUE)

# Carregar características das empresas
dt_firms <- fread(here("Data", "Raw", "firm_characteristics.csv"))
head(dt_firms, 5)
names(dt_firms)
dt_firms <- clean_names(dt_firms)

# Carregar declarações de IVA
panel_vat <- read_dta(here("Data", "Raw", "vat_declarations.dta"))
head(panel_vat, 5)
names(panel_vat)

# Carregar declarações de CIT
panel_cit <- read_excel(here("Data", "Raw", "cit_declarations.xlsx"), sheet = 2)
head(panel_cit, 5)
names(panel_cit)

# Bônus: Garantir nomenclatura consistente
panel_vat <- rename(panel_vat, firm_id = id_firm)  # se necessário

Inspecionando Dados

Inspecionando Seus Dados: Primeira Olhada

  1. Uma vez que os dados são importados, primeiro queremos dar uma olhada neles 👀
# imprimir as primeiras 5 linhas
head(data)
# A tibble: 6 × 7
  `Taxpayer ID` Name       `Tax Filing Year` `Taxable Income` `Tax Paid` Region
  <chr>         <chr>                  <dbl>            <dbl>      <dbl> <chr> 
1 TX001         John Doe                2020            89854       8985 North 
2 TX001         John Doe                2021            65289       6528 North 
3 TX001         John Doe                2022            87053       8705 North 
4 TX001         John Doe                2023            58685       5868 North 
5 TX002         Jane Smith              2020            97152       9715 South 
6 TX002         Jane Smith              2021            62035       6203 South 
# ℹ 1 more variable: `Payment Date` <dttm>
# imprimir as últimas 5 linhas
tail(data)
# A tibble: 6 × 7
  `Taxpayer ID` Name        `Tax Filing Year` `Taxable Income` `Tax Paid` Region
  <chr>         <chr>                   <dbl>            <dbl>      <dbl> <chr> 
1 TX009         Olivia King              2022            91276       9127 North 
2 TX009         Olivia King              2023            90487       9048 North 
3 TX010         Liam Scott               2020            50776       5077 South 
4 TX010         Liam Scott               2021            86257       8625 South 
5 TX010         Liam Scott               2022            52659       5265 South 
6 TX010         Liam Scott               2023            76665       7666 South 
# ℹ 1 more variable: `Payment Date` <dttm>
# abrir o conjunto de dados inteiro 
# View(data)

Nota

Você também pode notar que as colunas Taxpayer ID e Full Name estão cercadas por crases. Isso ocorre porque elas contêm espaços, o que quebra as regras padrão de nomenclatura do R, tornando-as nomes não sintáticos. Para se referir a essas variáveis em R, você precisa colocá-las entre crases.

Inspecionando Seus Dados: Dimensões

  1. Verificar as dimensões dos seus dados:
# Quantas linhas e colunas?
dim(data)
[1] 40  7
# Número de linhas
nrow(data)
[1] 40
# Número de colunas
ncol(data)
[1] 7

Inspecionando Seus Dados: Estrutura

  1. Obter nomes de colunas e examinar a estrutura dos dados:
# Listar todos os nomes de colunas
names(data)
[1] "Taxpayer ID"     "Name"            "Tax Filing Year" "Taxable Income" 
[5] "Tax Paid"        "Region"          "Payment Date"   
# Ou usar colnames()
colnames(data)
[1] "Taxpayer ID"     "Name"            "Tax Filing Year" "Taxable Income" 
[5] "Tax Paid"        "Region"          "Payment Date"   
# Verificar a estrutura em detalhes
str(data)
tibble [40 × 7] (S3: tbl_df/tbl/data.frame)
 $ Taxpayer ID    : chr [1:40] "TX001" "TX001" "TX001" "TX001" ...
 $ Name           : chr [1:40] "John Doe" "John Doe" "John Doe" "John Doe" ...
 $ Tax Filing Year: num [1:40] 2020 2021 2022 2023 2020 ...
 $ Taxable Income : num [1:40] 89854 65289 87053 58685 97152 ...
 $ Tax Paid       : num [1:40] 8985 6528 8705 5868 9715 ...
 $ Region         : chr [1:40] "North" "North" "North" "North" ...
 $ Payment Date   : POSIXct[1:40], format: "2020-01-31" "2021-12-31" ...

Inspecionando Seus Dados: Melhor Visualização da Estrutura

  1. Vamos obter uma melhor visão geral da estrutura e conteúdo dos dados:
# Instalar o pacote se necessário
# install.packages("dplyr")

# Carregar o pacote dplyr
library(dplyr)

# Obter uma visão geral dos dados
glimpse(data)
Rows: 40
Columns: 7
$ `Taxpayer ID`     <chr> "TX001", "TX001", "TX001", "TX001", "TX002", "TX002"…
$ Name              <chr> "John Doe", "John Doe", "John Doe", "John Doe", "Jan…
$ `Tax Filing Year` <dbl> 2020, 2021, 2022, 2023, 2020, 2021, 2022, 2023, 2020…
$ `Taxable Income`  <dbl> 89854, 65289, 87053, 58685, 97152, 62035, 60378, 876…
$ `Tax Paid`        <dbl> 8985, 6528, 8705, 5868, 9715, 6203, 6037, 8768, 9368…
$ Region            <chr> "North", "North", "North", "North", "South", "South"…
$ `Payment Date`    <dttm> 2020-01-31, 2021-12-31, 2022-01-31, 2023-04-30, 202…

Dica

glimpse() é como str() mas mais legível! Mostra tipos de dados, primeiros valores e se ajusta bem ao seu console.

Inspecionando Seus Dados: Estatísticas Resumidas

  1. Gerar estatísticas resumidas para todas as colunas:
# Obter estatísticas resumidas
summary(data)
 Taxpayer ID            Name           Tax Filing Year Taxable Income 
 Length:40          Length:40          Min.   :2020    Min.   :50438  
 Class :character   Class :character   1st Qu.:2021    1st Qu.:58748  
 Mode  :character   Mode  :character   Median :2022    Median :78590  
                                       Mean   :2022    Mean   :75504  
                                       3rd Qu.:2022    3rd Qu.:90287  
                                       Max.   :2023    Max.   :98140  
    Tax Paid       Region           Payment Date                
 Min.   :5043   Length:40          Min.   :2020-01-31 00:00:00  
 1st Qu.:5874   Class :character   1st Qu.:2021-04-23 06:00:00  
 Median :7858   Mode  :character   Median :2022-01-15 12:00:00  
 Mean   :7550                      Mean   :2022-01-02 09:00:00  
 3rd Qu.:9028                      3rd Qu.:2023-01-07 18:00:00  
 Max.   :9814                      Max.   :2023-11-30 00:00:00  

Dica

summary() é incrivelmente útil! Para variáveis numéricas, mostra mínimo, máximo, média, mediana e quartis. Para variáveis de caractere, mostra comprimento e classe.

Limpando Nomes de Colunas

  1. Agora, vamos garantir que nossos nomes de variáveis sigam a convenção snake_case 😎
  • Opção 1: Renomear colunas manualmente:
# Podemos renomear colunas uma por uma
data = rename(
  data, 
  tax_payer_id    = `Taxpayer ID`,
  name            = `Name`
  ...
)
  • Opção 2: Converter automaticamente todos os nomes de colunas para snake_case usando janitor:
# Instalar o pacote se necessário
# install.packages("janitor")

# Carregar o pacote janitor
library(janitor)

# transformar em snake_case todos os nomes das variáveis
data = clean_names(data)

# dar uma olhada
names(data)
[1] "taxpayer_id"     "name"            "tax_filing_year" "taxable_income" 
[5] "tax_paid"        "region"          "payment_date"   

Exercício 2: Inspecionando Dados

Você pode encontrar o exercício na pasta “Exercises/exercise_02_template.R”

10:00

Suas tarefas:

Usando os três conjuntos de dados que você importou no Exercício 1:

  1. Para dt_firms:
  • Verificar dimensões (linhas e colunas)
  • Usar glimpse() para examinar a estrutura
  • Gerar estatísticas resumidas
  1. Para panel_vat:
  • Exibir as primeiras 10 linhas
  • Verificar número de empresas únicas
  • Encontrar nomes de colunas
  1. Para panel_cit:
  • Exibir as últimas 5 linhas
  • Verificar se há valores ausentes usando summary()

Exercício 2: Soluções

# Carregar pacotes necessários
library(dplyr)
library(data.table)

# 1. Inspecionar dt_firms
dim(dt_firms)
glimpse(dt_firms)
summary(dt_firms)

# 2. Inspecionar panel_vat
head(panel_vat, 10)
length(unique(panel_vat$firm_id))
names(panel_vat)

# 3. Inspecionar panel_cit
tail(panel_cit, 5)
summary(panel_cit)

Escrevendo Dados em R

Escrever em Formato .csv é (Quase) Sempre uma Boa Escolha

  • Para a maioria dos casos, escrever dados em formato .csv é uma opção confiável e amplamente compatível.

  • Recomendo usar a função fwrite do pacote data.table por sua velocidade e eficiência.

  • Abaixo, salvamos vários conjuntos de dados na pasta Intermediate usando fwrite:
# Escrever os Dados de IVA
fwrite(panel_vat, here("quarto_files", "Solutions", "Data", "Intermediate", "panel_vat.csv"))

# Escrever as Declarações de CIT
fwrite(panel_cit, here("quarto_files", "Solutions", "Data", "Intermediate", "panel_cit.csv"))

# Escrever as Características das Empresas
fwrite(dt_firms, here("quarto_files", "Solutions", "Data", "Intermediate", "dt_firms.csv"))

Existem outras opções para escrever dados

  • Escrevendo Arquivos .rds (Para Objetos R)

  • O formato .rds é especificamente projetado para salvar objetos R. É útil para salvar resultados intermediários, objetos ou dados.

  • Exploraremos este formato com mais detalhes mais tarde, mas aqui está um exemplo rápido:

# Exemplo
base::saveRDS(data, "data_tax.rds")
  • Escrevendo Arquivos .xlsx (Para Compatibilidade com Excel): Para salvar dados em formato Excel (.xlsx), use o pacote writexl. É leve e não requer dependências externas.
# Exemplo
writexl::write_xlsx(data, "data_tax.xlsx")
  • Escrevendo Arquivos .parquet (Para Grandes Conjuntos de Dados): O formato .parquet é um formato de armazenamento colunar que é altamente eficiente tanto para leitura quanto para escrita de grandes conjuntos de dados (tipicamente >1GB).
# Exemplo
arrow::write_parquet(data, "data_tax.parquet")

# Lendo arquivos parquet
arrow::read_parquet("data_tax.parquet")

Para Resumir

Exercício 3: Escrever Dados Limpos

Você pode encontrar o exercício na pasta “Exercises/exercise_03_template.R”

05:00

Suas tarefas:

Salvar os três conjuntos de dados limpos em diferentes formatos:

  1. Características das empresas → CSV
    Salvar como data/intermediate/firms_clean.csv usando fwrite()

  2. Declarações de IVA → RDS
    Salvar como data/intermediate/vat_clean.rds usando saveRDS()

  3. Declarações de CIT → Parquet
    Salvar como data/intermediate/cit_clean.parquet usando write_parquet()

  4. Bônus: Por que escolhemos formatos diferentes para cada conjunto de dados?

Exercício 3: Soluções

# Carregar pacotes necessários
library(data.table)
library(arrow)
library(here)

# Salvar características das empresas como CSV
fwrite(dt_firms, here("data", "intermediate", "firms_clean.csv"))

# Salvar declarações de IVA como RDS
saveRDS(panel_vat, here("data", "intermediate", "vat_clean.rds"))

# Salvar declarações de CIT como Parquet
write_parquet(panel_cit, here("data", "intermediate", "cit_clean.parquet"))

# Resposta Bônus:
# dt_firms (CSV): Dados de referência, legível por humanos, compartilhado entre departamentos
# panel_vat (RDS): Preserva tipos de dados R, carregamento mais rápido em fluxos de trabalho R
# panel_cit (Parquet): Armazenamento colunar eficiente para grandes conjuntos de dados em painel

Bônus: Conectando R a Bancos de Dados

  • Por que Conectar a Bancos de Dados?
  • Os dados são frequentemente armazenados em bancos de dados centralizados para maior segurança, acessibilidade e gerenciamento.
  • Fluxos de trabalho tradicionais podem envolver o envio de solicitações de dados às equipes de TI, causando atrasos e flexibilidade limitada para analistas.

  • O Poder do R para Acesso a Bancos de Dados
  • Usando R, você pode:
  • Consultar dados diretamente e em tempo real.
  • Importar grandes conjuntos de dados perfeitamente para seu ambiente R.

Aviso

No entanto, sugiro extrair os dados usando sua interface SQL e depois trabalhar com os dados extraídos em R.

Exemplo: conectando a um banco de dados

# Carregar Pacotes
library(DBI) # este pacote é sempre necessário
library(RMariaDB) # existem pacotes para cada tipo de banco de dados (ex. MySQL, PostgreSQL, etc.)

# Estabelecer uma conexão com o banco de dados
con <- dbConnect(
  MariaDB(),
  host = "database.server.com",
  user = "your_username",
  password = "your_password",
  dbname = "tax_database"
)

# Consultar o banco de dados
tax_data <- dbGetQuery(con, "SELECT * FROM vat_declarations WHERE year = 2023")

# Desconectar quando terminar
dbDisconnect(con)